PROFIBUS-DP从站不仅仅是ET200系列的远程I/O站,也可以是一些智能从站。如带集成DP接口和PROFIBUS 通信模块的S7-300站,S7-400站(V3.0以上)都可以作为DP的从站。本篇文档以在同一个STEP7项目中的两个CPU315-2DP 通过集成DP接口之间进行主从通信为例介绍连接智能从站的组态方法。
硬件:
主站: CPU315-2DP,SM374
从站: CPU315-2DP,SM374
PROFIBUS电缆及接头
软件:
STEP7 V5.x
在STEP7中创建一个新项目,然后选择Insert ® Station ® SIMATIC 300 station,插入两个S7-300站,这里分别命名为SIMATIC 300(master)和 SIMATIC 300(slave)。当然也可完成一个站的配置后,再建另一个,如图1。

图1 在STEP7 硬件组态中插入两个S7-300站
在两个CPU进行主从通信组态配置时,原则上要先组态从站。
> 硬件组态
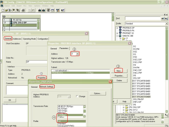
双击SIMATIC 300(slave)站的“Hardware”,进入硬件组态窗口,在功能按钮栏中点击“Catalog”图标打开硬件目录,按硬件安装顺序和订货号依次插入机架、电源、CPU和SM374等进行硬件组态。插入CPU时会同时弹出PROFIBUS接口组态窗口,点击“NEW”按钮新建PROFIBUS网络,分配 PROFIBUS站地址,本例设为3号站。点击“Propertives”按钮组态网络属性,选择“Network Setting”进行网络参数设置,如波特率、行规。本例传输速率为1.5Mbit/s,行规为DP,如图2。也可以在插入CPU后,双击DP(X2)插槽,打开DP属性窗口点击属性按钮进入PROFIBUS接口组态窗口。

图2 Profibus DP 网络参数设置
确认上述设置后,PROFIBUS接口状态如图3。

图3 Profibus 接口状态
> DP 模式选择
同样在DP属性设置对话框中,选择“Operating Mode”标签,激活“DP slave”操作模式。如果“Test,commissioning,routing”选项被激活,则意味着这个接口既可以作为DP从站,同时还可以通过这个接口监控程序。

图4 DP 模式选择
> 定义从站通信接口区
选择“Configuration”标签,打开I/O通信接口区属性设置窗口,点击“New”按钮新建一行通信接口区,如图5可以看到当前组态模式为主从(MS,Master-slave configuration)。注意此时只能对本地(从站)进行通信数据区的配置。
Address type: 选择“Input”对应输入区,“Output”对应输出区。
Address: 设置通信数据区的起地址。
Length: 设置通信区域的大小,最多32字节。 Unit: 选择是按字节(byte)还是按字(word)来通信。
Consistency: 选择“Unit”是按在“Unit”中定义的数据格式发送,即按字节或字发送; 若选择“All”表示是打包发送,每包最多32字节。 此时通信数据大于4个字节时,应用SFC14,SFC15。
设置完成后点击“Apply”按钮确认。同样可根据实际通信数据建立若干行,但最大不能超过244字节。在本例中分别创建一个输入区和一个输出区,长度为4字节,设置完成后可在“Configuration”窗口中看到这两个通信接口区。如图6。

图5 通信接口区设置

图6 设置完成后的从站通信区
> 设置通信区完成后,点击编译存盘按钮,编译无误后即完成从站的组态。

图7 从站的编译存盘
> 完成从站组态后,就可以对主站进行组态,基本过程与从站相同。在完成基本 硬件组态后对DP接口参数进行设置,如图8。本例中地址设为2,并选择与从站相同的PROFIBUS网络(PROFIBUS1)。波特率以及行规与从站应设置相同。(1.5Mbit/s;DP)。

图8 主站DP接口参数设置
> 然后在DP属性设置对话框中,选择“Operating Mode”标签,选择“DP Master”操作模式。如图9所示。

图9 DP接口为主站
> 连接从站:在硬件组态(HW Config)窗口中,打开硬件目录,选择“ PROFIBUS DP ® Configured Stations”文件夹,将CPU31x拖拽到主站系统DP接口的PROFIBUS总线上,这时会同时弹出DP从站连接属性对话框,选择所要连接的从站后,点击“Connect”按钮确认。如图10。
注意:如果有多个从站存在时,要一一连接。

图10 连接从站
> 通信接口区:连接完成后,点击“Configuration”标签,设置主站的通信接口区从站的输出区与主站的输入区相对应,从站的输入区同主站的输出区相对应,如图11所示。图12为设置完成I/O通信区。

图11 通信数据区设置

图12 通信数据区
确认上述设置后,在硬件组态(HW Config)中,选择编译存盘按钮,编译无误后即完成主从通信组态配置。

图 13 组态的编译存盘
配置完以后,分别将配置下载到各自的CPU中初始化接口数据。在本例中,主站的QB10~QB13的数据将自动对应从站的数据区IB20~IB23,从站的QB20~QB23对应主站的IB10~IB13。在程序调试阶段,建议将OB82,OB86,OB122下载到CPU中,这样可使在CPU有上述中断触发时, CPU仍可运行。相关OB的解释可以参照STEP7帮助。
本文档介绍的是两个S7-300 站点在同一个STEP7项目中进行配置的方法,如果两个S7-300站不在一个STEP7项目中,作为主站的S7-300站需要导入GSD文件的方法进行配置从站,详细步骤参考:S7-300集成DP口之间GSD文件方式的DP主从通信(Step7)。
电话:13916183699
邮箱:13916183699@139.com
网址:http://www.4006007062.com
地址:中国上海市青浦区北青公路7171号111-112室